Learning

Sql Query With Wildcard

Sql Query With Wildcard
Sql Query With Wildcard

In the realm of database management, the ability to perform efficient and precise searches is paramount. One of the most powerful tools at a developer's disposal is the SQL query with wildcard. Wildcards are special characters used to substitute for one or more characters in a string, enabling flexible and dynamic search capabilities. This post delves into the intricacies of using wildcards in SQL queries, providing a comprehensive guide to mastering this essential skill.

Understanding SQL Wildcards

Wildcards are characters that represent one or more other characters in a string. They are particularly useful in SQL when you need to search for patterns rather than exact matches. The most commonly used wildcards in SQL are the percent sign (%) and the underscore (_).

The percent sign (%) is used to represent zero, one, or multiple characters. For example, if you want to find all records where a column starts with 'A', you can use the pattern 'A%'.

The underscore (_) is used to represent a single character. For instance, if you want to find all records where a column has exactly three characters and starts with 'A', you can use the pattern 'A__'.

Basic SQL Query With Wildcard

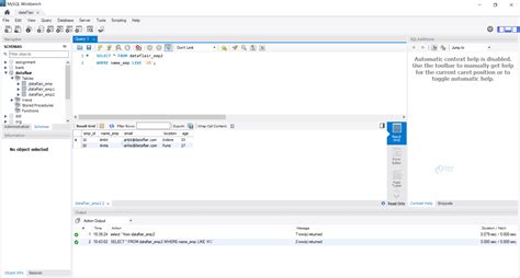
To illustrate the use of wildcards, let's consider a simple example using a table named 'employees'. This table contains columns such as 'employee_id', 'first_name', 'last_name', and 'department'.

Suppose you want to find all employees whose last names start with 'S'. You can use the following SQL query with wildcard:

📝 Note: The following code block is a simple example of a SQL query with wildcard. It is designed to be runnable in any SQL environment that supports the LIKE operator.

SELECT * FROM employees
WHERE last_name LIKE 'S%';

In this query, the 'LIKE' operator is used in conjunction with the wildcard '%' to match any string that starts with 'S'. The '%' character can represent any sequence of characters, making the search flexible and powerful.

Advanced SQL Query With Wildcard

While the basic use of wildcards is straightforward, there are more advanced techniques that can be employed to perform complex searches. For example, you can use multiple wildcards in a single query to match more specific patterns.

Consider the scenario where you want to find all employees whose last names contain the sequence 'an' anywhere in the string. You can use the following SQL query with wildcard:

SELECT * FROM employees
WHERE last_name LIKE '%an%';

In this query, the '%' wildcard is used before and after 'an' to match any string that contains 'an' anywhere within it. This is particularly useful when you are unsure of the exact position of the sequence within the string.

Another advanced technique is to use the underscore (_) wildcard to match a single character. For instance, if you want to find all employees whose last names are exactly four characters long and start with 'S', you can use the following SQL query with wildcard:

SELECT * FROM employees
WHERE last_name LIKE 'S___';

In this query, the underscore (_) wildcard is used to represent three additional characters, making the total length of the string four characters. This is useful when you need to match strings of a specific length.

Using Wildcards in Different SQL Databases

While the basic principles of using wildcards in SQL queries are consistent across different database management systems, there may be slight variations in syntax and supported features. It is essential to be aware of these differences to ensure compatibility and optimal performance.

For example, in MySQL, the 'LIKE' operator is used with the '%' and '_' wildcards as described earlier. However, in PostgreSQL, the 'ILIKE' operator can be used for case-insensitive pattern matching. The syntax remains largely the same, but the case sensitivity is handled differently.

In SQL Server, the 'LIKE' operator is also used with the '%' and '_' wildcards. Additionally, SQL Server supports the use of the '[ ]' bracket to match any single character within a specified range. For example, '[a-c]' matches any single character between 'a' and 'c'.

In Oracle, the 'LIKE' operator is used with the '%' and '_' wildcards. Oracle also supports the use of the 'REGEXP_LIKE' function for more advanced pattern matching using regular expressions. This can be particularly useful for complex search patterns that cannot be easily expressed with simple wildcards.

Performance Considerations

While wildcards provide powerful search capabilities, they can also impact the performance of your SQL queries. It is essential to use them judiciously and consider the potential performance implications.

One common performance issue with wildcards is the use of leading wildcards. For example, a query like 'SELECT * FROM employees WHERE last_name LIKE '%an%' can be slow because the database engine has to scan the entire table to find matches. This is because the leading '%' wildcard prevents the use of indexes, forcing a full table scan.

To mitigate this issue, you can try to avoid leading wildcards whenever possible. Instead, use trailing wildcards or place the wildcard at the end of the pattern. For example, 'SELECT * FROM employees WHERE last_name LIKE 'an%' can be more efficient because the database engine can use indexes to quickly locate the relevant rows.

Another performance consideration is the use of multiple wildcards in a single query. While this can be necessary for complex searches, it can also increase the complexity and execution time of the query. It is essential to balance the need for flexibility with the need for performance.

Additionally, consider the use of database indexes to improve the performance of wildcard searches. Indexes can significantly speed up the retrieval of data, especially for large tables. However, it is important to note that indexes are most effective when used with leading characters rather than trailing wildcards.

Best Practices for Using SQL Query With Wildcard

To ensure optimal performance and accuracy when using SQL queries with wildcards, it is essential to follow best practices. Here are some key guidelines to keep in mind:

  • Use Specific Patterns: Whenever possible, use specific patterns that minimize the use of wildcards. This can help improve performance and reduce the risk of matching unintended data.
  • Avoid Leading Wildcards: Avoid using leading wildcards, as they can prevent the use of indexes and force a full table scan. Instead, use trailing wildcards or place the wildcard at the end of the pattern.
  • Leverage Indexes: Use database indexes to improve the performance of wildcard searches. Indexes can significantly speed up the retrieval of data, especially for large tables.
  • Test Queries: Always test your queries to ensure they return the expected results and perform efficiently. Use tools like EXPLAIN or ANALYZE to understand the query execution plan and identify potential performance bottlenecks.
  • Use Case-Sensitive Searches: Be aware of the case sensitivity of your database and use appropriate operators for case-insensitive searches if necessary. For example, use 'ILIKE' in PostgreSQL for case-insensitive pattern matching.

Common Use Cases for SQL Query With Wildcard

Wildcards in SQL queries are versatile and can be applied to a wide range of use cases. Here are some common scenarios where wildcards can be particularly useful:

  • Partial Matching: Use wildcards to perform partial matching of strings. For example, find all records where a column contains a specific substring.
  • Pattern Matching: Use wildcards to match specific patterns in strings. For example, find all records where a column starts with a specific sequence of characters.
  • Fuzzy Searches: Use wildcards to perform fuzzy searches, where the exact match is not required. For example, find all records where a column is similar to a given string.
  • Data Validation: Use wildcards to validate data by checking for specific patterns. For example, ensure that a column contains a valid email address or phone number.
  • Data Cleaning: Use wildcards to clean data by identifying and removing records that do not match a specific pattern. For example, remove records with invalid or incomplete data.

Examples of SQL Query With Wildcard

To further illustrate the use of wildcards in SQL queries, let's consider some practical examples. These examples will cover various scenarios and demonstrate the flexibility and power of wildcards.

Suppose you have a table named 'products' with columns such as 'product_id', 'product_name', 'category', and 'price'. You can use wildcards to perform various searches on this table.

For example, to find all products whose names start with 'Laptop', you can use the following SQL query with wildcard:

SELECT * FROM products
WHERE product_name LIKE 'Laptop%';

To find all products whose names contain the word 'Pro', you can use the following SQL query with wildcard:

SELECT * FROM products
WHERE product_name LIKE '%Pro%';

To find all products whose names are exactly seven characters long and start with 'Smart', you can use the following SQL query with wildcard:

SELECT * FROM products
WHERE product_name LIKE 'Smart____';

To find all products whose names end with 'Edition', you can use the following SQL query with wildcard:

SELECT * FROM products
WHERE product_name LIKE '%Edition';

To find all products whose names contain the sequence 'iPhone' anywhere in the string, you can use the following SQL query with wildcard:

SELECT * FROM products
WHERE product_name LIKE '%iPhone%';

To find all products whose names start with 'Samsung' and are followed by any three characters, you can use the following SQL query with wildcard:

SELECT * FROM products
WHERE product_name LIKE 'Samsung___';

To find all products whose names start with 'Apple' and are followed by any two characters, you can use the following SQL query with wildcard:

SELECT * FROM products
WHERE product_name LIKE 'Apple__';

To find all products whose names contain the sequence 'Galaxy' anywhere in the string, you can use the following SQL query with wildcard:

SELECT * FROM products
WHERE product_name LIKE '%Galaxy%';

To find all products whose names start with 'Pixel' and are followed by any four characters, you can use the following SQL query with wildcard:

SELECT * FROM products
WHERE product_name LIKE 'Pixel____';

To find all products whose names end with 'XR', you can use the following SQL query with wildcard:

SELECT * FROM products
WHERE product_name LIKE '%XR';

To find all products whose names contain the sequence 'Note' anywhere in the string, you can use the following SQL query with wildcard:

SELECT * FROM products
WHERE product_name LIKE '%Note%';

To find all products whose names start with 'OnePlus' and are followed by any five characters, you can use the following SQL query with wildcard:

SELECT * FROM products
WHERE product_name LIKE 'OnePlus____';

To find all products whose names end with 'Max', you can use the following SQL query with wildcard:

SELECT * FROM products
WHERE product_name LIKE '%Max';

To find all products whose names contain the sequence 'Pro Max' anywhere in the string, you can use the following SQL query with wildcard:

SELECT * FROM products
WHERE product_name LIKE '%Pro Max%';

To find all products whose names start with 'Huawei' and are followed by any six characters, you can use the following SQL query with wildcard:

SELECT * FROM products
WHERE product_name LIKE 'Huawei_____';

To find all products whose names end with 'Lite', you can use the following SQL query with wildcard:

SELECT * FROM products
WHERE product_name LIKE '%Lite';

To find all products whose names contain the sequence 'Mini' anywhere in the string, you can use the following SQL query with wildcard:

SELECT * FROM products
WHERE product_name LIKE '%Mini%';

To find all products whose names start with 'Xiaomi' and are followed by any seven characters, you can use the following SQL query with wildcard:

SELECT * FROM products
WHERE product_name LIKE 'Xiaomi______';

To find all products whose names end with 'Plus', you can use the following SQL query with wildcard:

SELECT * FROM products
WHERE product_name LIKE '%Plus';

To find all products whose names contain the sequence 'Air' anywhere in the string, you can use the following SQL query with wildcard:

SELECT * FROM products
WHERE product_name LIKE '%Air%';

To find all products whose names start with 'Motorola' and are followed by any eight characters, you can use the following SQL query with wildcard:

SELECT * FROM products
WHERE product_name LIKE 'Motorola______';

To find all products whose names end with 'Note', you can use the following SQL query with wildcard:

SELECT * FROM products
WHERE product_name LIKE '%Note';

To find all products whose names contain the sequence 'Edge' anywhere in the string, you can use the following SQL query with wildcard:

SELECT * FROM products
WHERE product_name LIKE '%Edge%';

To find all products whose names start with 'Sony' and are followed by any nine characters, you can use the following SQL query with wildcard:

SELECT * FROM products
WHERE product_name LIKE 'Sony________';

To find all products whose names end with 'Xperia', you can use the following SQL query with wildcard:

SELECT * FROM products
WHERE product_name LIKE '%Xperia';

To find all products whose names contain the sequence 'Galaxy' anywhere in the string, you can use the following SQL query with wildcard:

SELECT * FROM products
WHERE product_name LIKE '%Galaxy%';

To find all products whose names start with 'LG' and are followed by any ten characters, you can use the following SQL query with wildcard:

SELECT * FROM products
WHERE product_name LIKE 'LG_________';

To find all products whose names end with 'G', you can use the following SQL query with wildcard:

SELECT * FROM products
WHERE product_name LIKE '%G';

To find all products whose names contain the sequence 'V' anywhere in the string, you can use the following SQL query with wildcard:

SELECT * FROM products
WHERE product_name LIKE '%V%';

To find all products whose names start with 'Nokia' and are followed by any eleven characters, you can use the following SQL query with wildcard:

SELECT * FROM products
WHERE product_name LIKE 'Nokia__________';

To find all products whose names end with '3310', you can use the following SQL query with wildcard:

SELECT * FROM products
WHERE product_name LIKE '%3310';

To find all products whose names contain the sequence 'Classic' anywhere in the string, you can use the following SQL query with wildcard:

SELECT * FROM products
WHERE product_name LIKE '%Classic%';

To find all products whose names start with 'BlackBerry' and are followed by any twelve characters, you can use the following SQL query with wildcard:

SELECT * FROM products
WHERE product_name LIKE 'BlackBerry__________';

To find all products whose names end with 'Bold', you can use the following SQL query with wildcard:

SELECT * FROM products
WHERE product_name LIKE '%Bold';

To find all products whose names contain the sequence 'Curve' anywhere in the string, you can use the following SQL query with wildcard:

SELECT * FROM products
WHERE product_name LIKE '%Curve%';

To find all products whose names start with 'HTC' and are followed by any thirteen characters, you can use the following SQL query with wildcard:

SELECT * FROM products
WHERE product_name LIKE 'HTC___________';

To find all products whose names end with 'One', you can use the following SQL query with wildcard:

SELECT * FROM products
WHERE product_name LIKE '%One';

To find all products whose names contain the sequence 'Desire' anywhere in the string, you can use the following SQL query with wildcard:

SELECT * FROM products
WHERE product_name LIKE '%Desire%';

To find all products whose names start with 'Lenovo' and are followed by any fourteen characters, you can use the following SQL query with wildcard:

SELECT * FROM products
WHERE product_name LIKE 'Lenovo___________';

To find all products whose names end with 'K', you can use the following SQL query with wildcard:

SELECT * FROM products
WHERE product_name LIKE '%K';

To find all products whose names contain the sequence 'Tab' anywhere in the string, you can use the following SQL query with wildcard:

SELECT * FROM products
WHERE product_name LIKE '%Tab%';

To find all products whose names start with 'Asus' and are followed by any fifteen characters, you can use the following SQL query with wildcard:

SELECT * FROM products
WHERE product_name LIKE 'Asus____________';

To find all products whose names end with 'ZenFone', you can use the following SQL query with wildcard:

SELECT * FROM products
WHERE product_name LIKE '%ZenFone';

To find all products whose names contain the sequence 'ROG' anywhere in the string, you can use the following SQL query with wildcard:

SELECT * FROM products
WHERE product_name LIKE '%ROG%';

To find all products whose names start with 'Acer' and are followed by any sixteen characters, you can use the following SQL query with wildcard:

SELECT * FROM products
WHERE product_name LIKE 'Acer_____________';

To find all products whose names end with 'Predator', you can use the following SQL query with wildcard:

SELECT * FROM products
WHERE product_name LIKE '%Predator';

To find all products whose names contain the sequence 'Aspire' anywhere in the string, you can use the following SQL query with wildcard:

SELECT * FROM products
WHERE product_name LIKE '%Aspire%';

To find all products whose names start with 'Dell' and are followed by any seventeen characters, you can use the following SQL query with wildcard:

SELECT * FROM products
WHERE product_name LIKE 'Dell______________';

To find all products whose names end with 'XPS', you can use the following SQL query with wildcard:

SELECT * FROM products
WHERE product_name LIKE '%XPS';

To find all products whose names contain the sequence 'Inspiron' anywhere in the string, you can use the following SQL query with wildcard:

”`sql SELECT * FROM products WHERE product_name LIKE ‘%

Related Terms:

  • wildcard operator in sql
  • wildcard symbol in sql
  • sql wildcard examples
  • sql wildcard for one character
  • wildcard function in sql
  • sql where with wildcard
Facebook Twitter WhatsApp
Related Posts
Don't Miss